画像生成AIは、テキストによる指示をプロンプト入力して送信するだけで、1分も待たずにイメージしていた画像を作り出してくれます。
最近では、AIの進化はわたしたちの仕事を劇的に「効率化」してくれるアシスタントとなっています。

わたしが実際に、はじめて使用したとき、プロンプトの書き方がわからず、イメージしていた画像とは程遠いものが出来上がり…
いろいろと調べてみたところ、プロンプト入力にはコツがある!ということが判明。
そこでこの記事では、画像生成AIにイメージ通りの画像をつくってもらうためのプロンプト(指示文)入力の4つのコツを紹介します。
さらには、実際に画像生成AIを使用してみて、使いやすかったツールについても解説しています。
そもそも生成AIってなに?という人はこちらの記事からどうぞ


画像生成AIとは?



画像生成AIとは、人間がAIに提示した文章(プロンプト)にマッチした画像を、データをもとに自動で作ってくれるAIのことです。
画像生成AIは、Web上にあるたくさんの画像からデータを蓄積し、特徴を学習して、その画像の成り立ちを学習しています。
学習したデータから、プロンプト(指示文)に合わせてデータのパーツを組み立てて新しい画像を作ります。
- 作成してほしい動物や風景などの絵のイメージを文章で指示
- AIがいくつかの絵を作って提案
- 提案された画像から、よりイメージに近い画像を選ぶ
- さらに詳細な指示を出して微調整を繰り返すことで精度を上げられる!
画像生成AIツールの種類
画像生成AIツールは多数ありますが、その中で今回実際に使用してみたツールを紹介します。
- Midjourney
- DALL-E
- Canva
- DreamStudio
- Flex Clip
Midjourney
Midjourneyは、テキストから画像をつくりだす画像生成AIで、元NASAの研究者であるデビッド・ホルツ氏のチームによって開発されました。
人間が描いたような画像から、写真のような画像までプロンプトに合わせて生成します。使用するにはDiscordサーバーに参加する必要があります。
DALL-E
DALL-E(ダルE)は、ChatGPTを開発したOpenAI社によって開発された画像生成AIです。現在はDALL-E3まで公開されていて、DALL-E3はChatGPTのプラグインとして組み込んで使用できます。ChatGPTを使ったプロンプトで画像生成できることが強みです。
Canva
Canvaの画像生成AIは、マジック生成AI機能だけでなくOpenAI社のDALL-E、Imagen by Google Cloudを使ったAI画像生成もできます。Canva AIで作った画像は、そのままCanvaにある写真編集ツールで簡単に編集できます。
DreamStudio
DreamStudioは、Stability AI社が開発した「Stable Diffusion」のβ版としてリリースされた画像生成AIです。UIも洗練されていて操作性もよく、Googleアカウントからのサインインで使用開始できます。
Flex Clip
FlexClipは、生成AIを使って画像や動画が作れる、香港のPearlMountainLimitedによって開発された生成AIツールです。
画像生成だけではなく動画制作においてもAIが使用できるようになっています。動画生成機能では、テキストや豊富なテンプレートから高品質な動画が初心者でもすぐにつくれます。
くわしくは、こちらの記事で解説しています。


画像生成AIのプロンプト入力4つのコツ
画像生成AIを使用するうえで重要なのがプロンプト(指示文)の入力です。
精度の高いプロンプト入力は、専門とする職業ができるほど、画像生成AIを使いこなすカギとなっています。情報を取捨して具体的かつ簡潔な文章入力がポイントです。
- 英語表記
- 被写体
- 構図や視点
- 描写や画風
①英語での入力
日本語でのプロンプトに対応しているツールもありますが、英語入力をする方が生成される画像の精度を上げられます。
AIが英語の文章のほうが理解しやすいということと、サービスを提供している会社のほとんどが海外であるため、日本語よりも英語の方が蓄積されているデータ量も多いといった理由からです。
ChatGPTやGoogle日本語翻訳を使って、英語のプロンプトを作成して入力するといいでしょう。DALL-E3では、プロンプトの作成にChatGPTが使用できます。
②被写体
人、動物、物、風景、抽象的な概念など、生成したい画像の被写体のイメージを明確にして、具体的な条件を入力しましょう。
条件や指示(プロンプト)が具体的で簡潔であれば、生成される画像の精度は高くなります。
優先したい条件は前半にもってくると強調されやすくなります。
③構図や視点
被写体を見る角度、画角、背景、光の当たり方など、作りたいイメージに合う構図や視点を指示します。
たとえば、「正面から見た黄色の蝶々とあそんでいるアニメスタイルの白いネコ」というように、
構図+色調+画風+被写体で構成します。
被写体を決めてから、細かい条件を追加していくと決めやすいでしょう。
④描写や画風
現実的・抽象的や色調(白黒カラー、ネオンカラーなど)、デジタルアートスタイル、アニメイラストといった画風、「穏やかな波」「広々とした野原」のような、具体的な描写を入力しましょう。
画風の表現方法「〇〇スタイル」
いくつか画風表現の例を紹介します。
- リアリスティックスタイル
- サレアルなスタイル(幻想的・非現実的なイメージ)
- モダンなデジタルアートスタイル
- フューチャリスティックなアニメスタイル
- 墨絵スタイル
など、プロンプトに入力する画風によって生成される画像の仕上がりがずいぶんと違ってきます。
Canvaを使って画像生成してみよう





Canvaの画像生成AIを実際に使用してみました
Canvaを使った画像生成は、トップ画面の左側にある「デザイン作成」をタップ、「マジック生成」を選択すると、簡単に始められます。
「アプリ」からDALL-EやImagen by Google Cloudを使ったAI画像生成もできます。
Canvaの画像生成AIのプロンプトは、単語を入力するだけでもで画像が生成されます。
プロンプトに「ゴールデンレトリバー 飼い主の女性 公園 散歩 朝」と入力してみると…


1分も待たずに画像が4枚つくられました。さらに精度を上げるために指示を追加できます。
Canvaの画像生成AI機能は、無料で使用できますが利用制限があります。
- 無料アカウントでは、最大50回まで利用可能
- サブスクリプション契約をしている場合は1ヶ月500回まで利用可能
となっています。本格的に利用する方はサブスク契約がおすすめです。
DreamStudioを使った画像生成
次にDreamStudioを使った画像生成を紹介します。
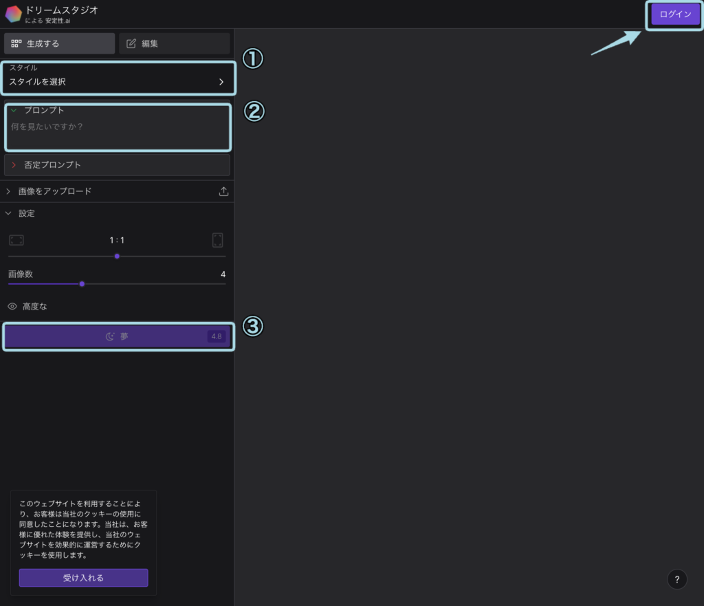
まずは、メールアドレスまたはGoogleアカウント、Discordアカウントのいずれかからログインをします。


細かい設定もできますが、①のスタイル選択②プロンプト入力のみでも画像は生成されます。
入力後、③をタップすると…


英語でプロンプト入力をしたところ、精度の高いお散歩風景の画像が生成されました。



DreamStudioは画質がいいですね!
Dreamstudioも無料で使える画像生成AIです。
サブスクリプションではなく、支払った金額分使用できるチャージ式の仕様になっています。
ログインすると無料で25クレジットが付与され、クレジットが無くなるまで無料で利用できます。今回は1度の利用で4.8クレジットが使われていたので、約5回分という設定かもしれません。
実際に使用してみた感想としては、操作のしやすさや画質の良さという点でおすすめの画像生成AIツールです。
まとめ:画像生成AIのプロンプトは具体的に簡潔に
画像生成AIのプロンプト入力は、具体的で簡潔な文章がポイントです。
被写体となる人や動物、物や背景を決めて、具体的な構図や色調を決めていきましょう。
さらに、画風や被写体を形容する細かな描写も重要です。そして、日本語ではなく英語でプロンプトを作成することで、より精度の高い画像が生成されるということもわかっています。
4つのコツを意識することで、よりイメージに合った画像が作れるでしょう。ぜひ試してみてくださいね!
記事制作・営業サポート承っています!
お仕事・協業のご相談はこちらから
⧹相談無料、24時間以内に返信⧸










